一键注册登录,获悉互联网最新资源讯息!

返回列表 发布新帖
查看: 662|回复: 0

[其他源码] API数据查询工具源码:轻松获取成语、汉字、词典信息

累计签到:27 天
连续签到:2 天
灌水成绩
51 29 305

等级头衔
U I D : 509
用户组 : 中级会员

积分成就
威望 : 0
贡献 : 0
金钱 : 225
在线时间 : 14 小时
注册时间 : 2025-3-14
最后登录 : 2025-4-21

荣誉勋章
发表于 2025-4-3 17:50:44 | 查看全部 |阅读模式
源码介绍:

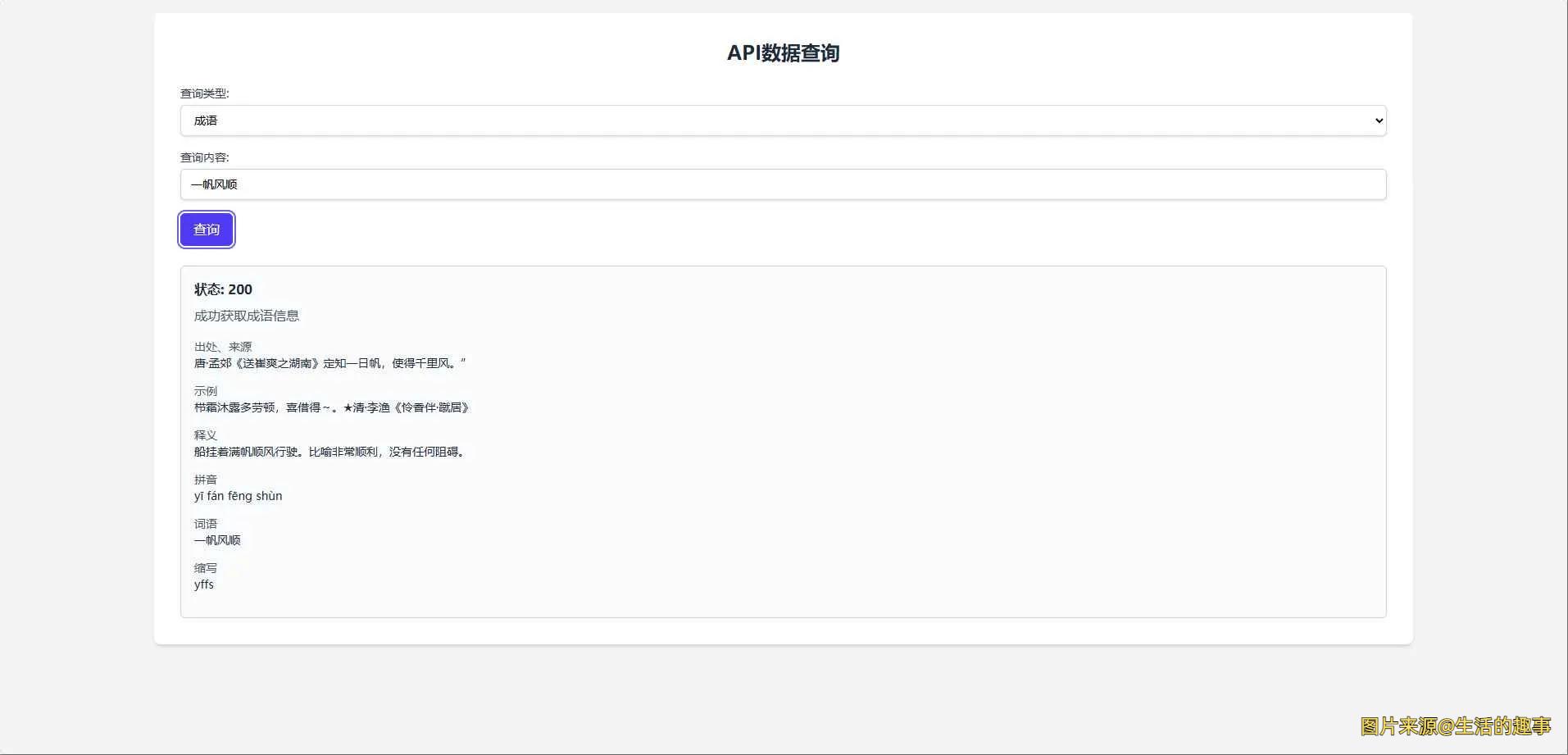
在这个信息爆炸的时代,快速准确地获取所需数据变得尤为重要。本文将为您介绍一款功能强大的API数据查询工具,它能够帮助您轻松查询成语、汉字、新华字典以及词典等信息,满足您在学习、工作和生活中的多样化需求。

源码截图:
202504031743642156781774.webp
诚通云盘:https://url20.ctfile.com/f/63804220-1490031194-064f80?p=2276
(访问密码:2276)

"小礼物走一走,请用 支付宝 打赏"
还没有人打赏,支持一下
温馨提示:
1、在论坛里发表的文章仅代表作者本人的观点,与本网站立场无关。
2、论坛的所有内容都不保证其准确性,有效性,时间性。阅读本站内容因误导等因素而造成的损失本站不承担连带责任。
3、当政府机关依照法定程序要求披露信息时,论坛均得免责。
4、若因线路及非本站所能控制范围的故障导致暂停服务期间造成的一切不便与损失,论坛不负任何责任。
5、注册会员通过任何手段和方法针对论坛进行破坏,我们有权对其行为作出处理。并保留进一步追究其责任的权利。
6、如果有侵犯到您的权益,请第一时间联系邮箱 990037279@qq.com ,站长会进行审查,情况属实的会在三个工作日内为您删除。
坤哥粉丝QQ群:757083987(进群每天优先获取最新)Telegram频道:https://t.me/aikunjiazu
回复

使用道具 举报

您需要登录后才可以回帖 登录 | 立即注册

本版积分规则

投诉/建议联系

990037279@qq.com

如果有侵犯到您的权益,请第一时间联系邮箱,
站长会进行审查,情况属实的会在三个工作日内为您删除。
  • 关注公众号
  • 添加微信客服
Copyright © 2001-2025 金小颖论坛 版权所有 All Rights Reserved. ㅤㅤ使用 FangYuan 字体浙ICP备2022006091号-1
关灯 在本版发帖
扫一扫添加微信客服
QQ客服返回顶部
快速回复 返回顶部 返回列表
AI智能体